Change-Id: Icd81415c208c26ae606673f3476bfdf0525eec89 Reviewed-on: https://cl.tvl.fyi/c/depot/+/12759 Reviewed-by: flokli <flokli@flokli.de> Autosubmit: flokli <flokli@flokli.de> Tested-by: BuildkiteCI
8.2 KiB
| author | date | title | theme | revealOptions | |||
|---|---|---|---|---|---|---|---|
|
2024-10-25 | Tvix: Status update | solarized |
|
Tvix: Status update
2024-10-25
Florian Klink (flokli)
Whoami
- flokli
- nixpkgs contributor since 2018, maintaining systemd, nsncd and more
- Freelance Nix/DevOps consultant
What is Tvix?
What is Tvix?
- A Rust re-implementation of the components of the Nix package manager
- Uses different underlying approaches while retaining Nix compatibility "on the surface"
- modular architecture, allowing to recombine aspects to solve your usecase
- No "end-user CLI" for now, focus on getting the foundational architecture right and 100% correctness with Nix
Topics
- Component overview
- Recent developments
- Next steps
Note: Component overview, to understand a bit better how it's different / updates since the last talk / outlook on roadmap
Structure
- tvix-castore, the granular data storage/syncing engine.
- tvix-store, the "Nix store implementation" on top of tvix-castore
- nix-compat, a library providing access to data formats, protocols and concepts
- tvix-eval, a bytecode interpreter evaluator and core Nix language concepts and builtins
- tvix-build, a generic builder interface
- tvix-glue, combines tvix-eval with tvix-[ca]store and tvix-build
Note: one big cargo workspace / go into detail later! / nix-compat: concepts like output path calculation, doesn't depend on tvix crates tvix-eval: language concepts being Scopes, Thunks, Nix values, "core builtins"
Note: Nix does do content addressing on a store path level, we're on a per-file/chunk in file. That model allows granular syncing and reuse of parts, which will speedup substitution/copying. Because everything is ca, it'll also allow decentralization and local p2p substitution. Think about everyone in the same room serving chunks. verified streaming.
Note: track all metadata about store paths (think about the sqlite db), and link to castore instead of storing NAR. NarCalculation: this computation, is super nice to cache, as this info never needs to expire, and is reconstructable in a pure CA manner.
Note: kept as a somewhat separate library, Tvix "first consumer". But use from your code, it doesn't depend on Tvix bits. Regularly factoring out Nix concepts into this library
Note: only includes basic builtins, like string manipulation, math, …. Other crates can bring their own builtins
Note: Not aware of Nix, store paths etc. just flexible enough to express everything in there. Use it for your own build system!
Note: connects the evaluator to store and builders
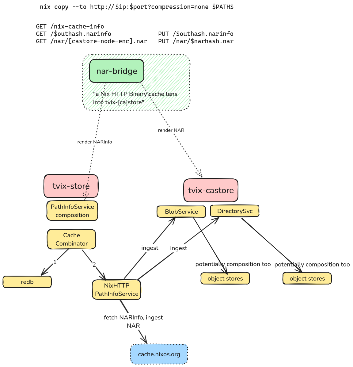
Note: Example on how to use this: Nix HTTP binary cache lens into tvix-[ca]store, allows Nix to download from and push into. It renders NARs on-the-fly
Updates
Rough overview. Check blog posts and git log for details!
Updates (#1)
- Fixes on error catchability and context behaviour
- More compact Nix Value types (memory-wise)
-
tvix-cliREPL global scope manipulation (assign variables and use them in next command) -
firefox.outPathandpkgsCross.aarch64-multiplatform.firefox.outPathcorrect and added to CI 🎉
Notes: catchability/context to align behaviour with nix / … / assign variables and use them in the next REPL command
Updates (#2)
- OpenTelemetry integration, trace propagation throughout the entire stack
-
more backends in tvix-[ca]store (
object_store/local fs/redb/bigtable/…) - nar-bridge RIIR, was deployed as a fetch-through cache for cache.nixos.org at Bornhack
- store composition/combinators
- wiring up of builds (without reference propagation yet, but reference scanning)
Notes: o11y already proven super helpful for debugging where time is spent / first version of composition / builds waiting on reference propagation
Other Updates
-
A lot of the tooling for
cache.nixos.orgusage / closure analysis making use of and contributing tonix-compat(@edef) 🎉 -
"Replit using
tvix-[ca]storeand reporting 10x storage reduction" (@cbrewster) 🎉 -
"Devenv is switching to Tvix" (Talk on Saturday 12:55,
@domenkozar) 🎉
Next steps (in no specific order):
- Test suite classification system, to decouple test cases from test runner and share with other Nix impls
- (Continuous) Docs deployment, website restructuring
- Interactions with the evaluator (LSP, DAP)
-
Persistent deployment of nar-bridge, as fetch-through cache for
cache.nixos.org - Blob / Chunking protocol improvements (use local chunks where possible, allow readahead)
Note: Allows filtering, reusing test cases in Nixcpp and Lix. Mention some behavorial changes found. Mention fetchTree Make it easier for new contributors to get started LSP / Debug adapter protocol / tvix-eval jobs / … / is gonna improve performance for IO into store paths
Next steps (in no specific order) (cont.):
- "Build/Fetch realization goal engine" (tradeoff network bandwidth and CPU time)
- More per-store metrics and instance names
- More backends (p2p discovery, ipfs, …)
Note: needed for builds / to get better insights into cache hit ratios etc.
Contributing
-
Join the IRC channel (
#tvix-devonhackint), bridged to Matrix and XMPP -
Check our issue tracker (b.tvl.fyi), as well as
tvix/docs/src/TODO.md(but ask!) - Try to use it and tell us how you broke it!
- Sponsoring
Note: make sure to ask in the channel to ensure noone is already working on this
Thanks to...
- all Tvix contributors
- Nix community members for their input on the architecture
- Sponsors
Note: some drive-by, some sticking around longer / NLNET / Clan








